type
Post
status
Published
date
Apr 6, 2024
slug
comflow002
summary
tags
学习笔记
AI
category
AI
icon
password
example-row
作为一个AI新手,
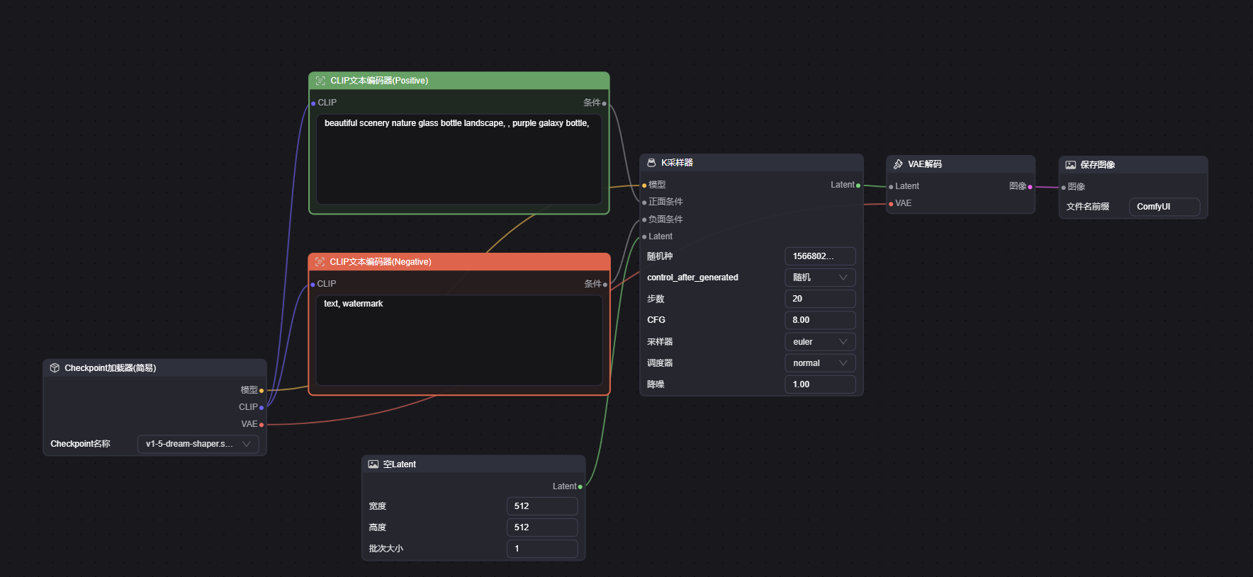
comflowySpace是一个很好的图形界面工具。他是基于comfyUI的二次封装,提供了很多有用的工作流(workflow)模板。这篇主要是基于官方文档与我的使用体验,按英文界面整理comflowySpace中默认工作流的各个模块,以及各个模块的配置项的含义。中文默认工作流界面

英文默认工作流界面

CheckpointLoaderSimple
所有workflow的起点,用于选择模型。
ckpt_name:用于选择模型。
MODEL:用于连接KSampler模块的model节点。
CLIP:用于连接CLIPTextEncode模块的clip节点。
VAE:用于连接VAEDecode模块的vae节点。
CLIPTextEncode
给出模型生成图片所需的
prompt(提示词),有positive(正向)和negative (反向)提示词,用于告诉模型你想要什么,你不需要什么。clip:用于连接CheckpointLoaderSimple模块的CLIP节点。
CNDITIONING:用于连接Ksampler的positive节点或者negative节点。
EmptyLatentImage
告诉模型,你需要生成的图片尺寸以及生成的图片数量。
width:图片宽度。
height:图片高度。
batch_size:图片数量。
LATENT:用于连接Ksampler的latent_image节点。
KSampler
模型生成图片时需要的参数配置。
model:用于连接CheckpointLoaderSimple模块MODEL节点。
positive:用于连接正向反馈的CLIPTextEncode模块的CNDITIONING节点。
negative:用于连接负向反馈的CLIPTextEncode模块的CNDITIONING节点。
latent_image:用于连接EmptyLatentImage模块的LATENT节点。
seed:图片随机种子。用于控制潜空间的初始噪声。如果你想重复生成一模一样的图片。就需要用到这个随机种子。种子和 Prompt 都要相同,才能生成一模一样的图。
control_after_generated:每次生成完图片后,上面的 seed 数字都会变化,而这个配置项,则是设置这个变化规则:randomize(随机)、increment(递增 1)、decrement(递减 1)、fixed(固定)。
steps:采样的步数。一般步数越大,效果越好,但也跟使用的模型和采样器有关。
cfg:全称Classifier Free Guidance,一般设置为 6~8 之间会比较好。在生成图片的过程中,通过乘以这个参数,来刻意提高「根据 Prompt 预测的噪声」的权重,使生成的图片跟给的Prompt相关度高一些, 提高图片生成的准确性。设置过高的比例会对图像的质量产生负面影响。
sampler_name:采样器,通过选择不同的采样器,达到不一样的运算效果。
scheduler:调度器主要是控制每个步骤中去噪的过程。通过它选择不同的调度算法,有些算法是选择每一步减去相同数量的噪声,有些则是每一步都尽可能去掉多的噪声。
denoise:表示要增加多少初始噪声,1 表示全部。一般文生图你都可以默认将其设置成 1。
采样器
euler:特点在于其运算速度快,适用于快速成图。在图像生成过程中,它通过每一步迭代地减少噪声来生成图像。特别是在图片较柔和、有一定环境快速成图细节、景深和快速出效果的场景中,Euler采样器表现出色。然而,需要注意的是,当采样步数超过一定数量后(如30步),图片的变化就不再显著。
euler_ancestral:即euler的祖先采样器,祖先采样器在每个采样步骤中都会向图像添加噪声,采样结果具有一定的随机性。祖先采样器一般不推荐使用。
heun:与euler采样器相比,heun采样器在数值精度和稳定性方面有所提升。
dpm:DPM(离散概率模型)采样器是基于离散概率模型进行采样,常用于图像生成等任务。这类采样器基于概率密度函数进行采样,能够生成符合特定概率分布的图像数据。DPM采样器通过优化采样策略,提高了图像生成的质量和效率,使得生成的图像更加清晰、真实。而dpm_2是对DPM的改进,dpm_2采用二阶方法,其结果更准确,但是相应的也会更慢一些。
lms:LMS采样器的核心思想是梯度下降法,它通过使用误差信号的负梯度方向来更新滤波器的系数。根据误差信号的梯度方向,调整滤波器的系数以减小误差。在AI图像生成或处理中,LMS采样器可能与其他类型的采样器(如Euler、DDIM等)结合使用,以实现更高效、更准确的图像生成和恢复。通过不断优化滤波器的系数,LMS采样器可以帮助减少生成图像中的噪声和失真,提高图像的清晰度和质量。
ddpm:比较早起的采样器之一。DDPM需要执行大量的处理步骤才能获得满意的结果,因此现在很多算法已经不再提供这个采样器。不推荐使用。
ddim:DDIM采样器从潜在空间中生成一个完全随机的图像,然后通过噪声预测器估计图像的噪声,并从图像中减去预测的噪声,重复多次,最终得到一个干净的图像。DDIM提出了非马尔科夫过程来进行生成(采样),从而大幅度加速了模型,并且还具有生成一致性。这使得DDIM采样器在图像生成任务中,特别是在需要快速且高质量图像生成的应用场景中,成为一种非常有效的工具。
lcm:LCM采样器的核心优势在于其能够实时生成高分辨率图像。LCM采样器能够在1到4步内生成高质量图像,比传统的采样器实现了约4倍的实际推理时间加速。这使得LCM采样器在图像生成任务中,特别是在需要快速且高质量图像生成的场景中,具有显著的优势。
调度器
关于调度器的选择,ComfyUI官方在github上Question about Samplers? (Normal, simple, karras, DDIM Uniform) #227中的回答:
翻译如下:
VAEDecode
将模型生成的图片输出出去。
samples:用于连接KSampler模块的LATENT节点。
vae:用于连接CheckpointLoaderSimple模块的VAE节点。
IMAGE:用于连接SaveImage模块的images节点。
SaveImage
图片保存和预览。
- 作者:黄x黄
- 链接:https://hxhowl.site/article/comflow002
- 声明:本文采用 CC BY-NC-SA 4.0 许可协议,转载请注明出处。
相关文章

